时间:2017-02-03 10:11:55 作者: 点击:次
Windows10更新后,若更新的内容需要重启电脑,Windows则会自己计划时间为用户重启电脑。即电脑空闲的时候,但好些用户都习惯开着一些办公软件,然后去小憩,吃个饭什么的,而没有注意看Windows10为你计划重启的时间,那么就被强制关闭重启。那下面来看看怎么禁止Windows10更新后不询问自动重启。
首先你需要确保Active Hours处于激活状态,这样能够阻止Windows 10系统在你使用电脑的时候重启设备。你可在开始》设置》更新&安全》Windows Update中点击“更改Active Hours”选项来设置你日常使用电脑的时间,最长时间跨度为12小时,然后点击保存。

如果你是Windows Insider项目成员,这里的时间跨度能够增加到18个小时,而且这里还会有一个“重启选项”的,能够让你选择系统应该在完成更新后是否重启。在Windows 10系统重启之前你可以要求发送一条通知,从而确保你有时间来保存当前的工作进度。
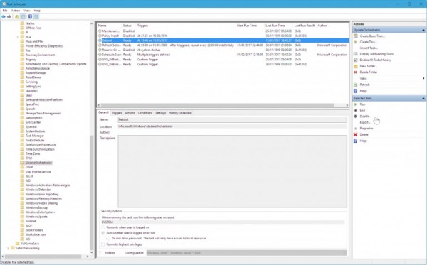
对于非Windows Insider项目成员想要控制更新重启,可以通过控制面板来实现。右键点击开始按钮,然后选择控制面板。点击系统和安全选项,然后在Administrative Tools中点击计划任务。在左侧扩展打开Task Scheduler Library,然后访问Microsoft > Windows > UpdateOrchestrator。然后在中间框中选择“Reboot”,在复选框中取消选中。

如果完成了以上步骤,打开资源管理器导航至C:\Windows\System32\Tasks\Microsoft\Windows\UpdateOrchestrator,选中Reboot文件,按F2并称其为Reboot.bak,然后右键,点击新建文件夹,按F2并称其为Reboot。
深度技术 Windows10 22H2 64位 专业版 V2
深度技术 Windows10 32位 专业版 V2026.0
【Win10 纯净版】秋叶系统32位下载 v2026
系统之家 Win10 32位专业版(免激活)v2026.0
系统之家 Win10 64位专业版(免激活)v2026.0
番茄花园Windows 10 专业版32位下载 v202
【Win10 纯净版】秋叶系统64位下载 v2026
【Win10 装机版】秋叶系统32位下载 v2026
【Win10 装机版】秋叶系统64位下载 v2026
番茄花园Windows 10 专业版64位下载 v202
雨林木风 Windows10 22H2 64位 V2026.02(
雨林木风 Windows10 32位 官方专业版 V20
萝卜家园 Windows10 64位 优化精简版 V20
萝卜家园 Windows10 32位 优化精简版 V20
番茄花园Windows 10 专业版64位下载 v202
番茄花园Windows 10 专业版32位下载 v202
系统之家 Win10 64位专业版(免激活)v2026.0
系统之家 Win10 32位专业版(免激活)v2026.0
深度技术 Windows10 22H2 64位 专业版 V2
深度技术 Windows10 32位 专业版 V2026.0